Computer >> कंप्यूटर ट्यूटोरियल >  >> सॉफ्टवेयर >> Office

Microsoft 365 में एक्सेस डेटाबेस बनाना

माइक्रोसॉफ्ट एक्सेस - माइक्रोसॉफ्ट 365 ऑफिस सूट का एक हिस्सा - एक मजबूत डेस्कटॉप-क्लास रिलेशनल डेटाबेस प्रदान करता है जिसे चलाने के लिए सर्वर की आवश्यकता नहीं होती है। एक्सेस डेटाबेस आपकी हार्ड ड्राइव या नेटवर्क शेयर पर एक निश्चित फ़ाइल से काम करते हैं और टेबल, क्वेरी, फॉर्म और रिपोर्ट बनाने के लिए परिष्कृत टूल प्रदान करते हैं।

प्रारंभ करना और एक्सेस में महत्वपूर्ण शर्तें

माइक्रोसॉफ्ट एक्सेस लॉन्च करें। बनाएं . से मेनू आइटम, तालिका select चुनें . एक तालिका डेटाबेस में भंडारण की मूल इकाई है। तालिका जैसी किसी वस्तु के भीतर, जानकारी विशेषता/मान संयोजनों में संग्रहीत होती है।

यहां कुछ महत्वपूर्ण शर्तें दी गई हैं जिन्हें आपको एक्सेस का उपयोग करते समय पता होना चाहिए:

  • फ़ील्ड :कॉलम के अनुरूप तालिका में डेटा तत्व।
  • डेटाबेस :एक डेटाबेस अच्छी तरह से परिभाषित वस्तुओं की एक श्रृंखला है जिसे आप रिश्तों से जोड़ते हैं।
  • फ़ॉर्म :एक ग्राफिकल फ्रंट-एंड जिसमें आप एक टेबल में जानकारी दर्ज करते हैं।
  • प्रश्न :एक क्वेरी जानकारी के एक अद्वितीय ऑन-द-फ्लाई सेट पर पहुंचने के लिए एक या अधिक तालिकाओं के कुछ सबसेट को डिस्टिल करता है।
  • रिकॉर्ड :पंक्तियों के अनुरूप तालिका में डेटा तत्व।
  • रिपोर्ट :तालिका की सामग्री या क्वेरी के परिणाम। रिपोर्ट जानकारी के प्रिंट करने योग्य सारांश हैं।
  • टेबल्स :विशेषताओं का संरचित, अच्छी तरह से परिभाषित संग्रह। टेबल का संगठन फ़ील्ड (कॉलम) और रिकॉर्ड (पंक्तियों) से आता है।
Microsoft 365 में एक्सेस डेटाबेस बनानाडेटाबेस डिज़ाइन करना? गर्व करने के लिए अपनी टेबल्स विशेषताएँ दें

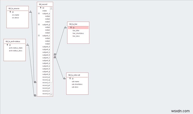
एक्सेस में ऑब्जेक्ट्स के संबंध

संबंधों . की शृंखला के माध्यम से सभी तालिकाएं एक दूसरे से संबंधित हैं Microsoft Access एक संबंधपरक डेटाबेस प्रबंधन प्रणाली है , जिसका अर्थ है कि यह उन नियमों को लागू करता है जो यह नियंत्रित करते हैं कि एक तालिका का डेटा दूसरी तालिका के डेटा से कैसे संबंधित है।

Microsoft 365 में एक्सेस डेटाबेस बनानाएक्सेस में डेटाबेस संबंध कैसे बनाएं डेटाबेस संबंधों के प्रकारों को समझना

एक्सेस में फॉर्म का उपयोग कैसे करें

डेटाबेस में रिकॉर्ड्स को व्यवस्थित रूप से इनपुट करने की सुविधा के लिए एक फॉर्म का उपयोग करें। प्रपत्र डेटा प्रविष्टि का समर्थन करने के लिए अनुकूलित ग्राफिकल उपकरण हैं। तालिका में सीधे जानकारी जोड़ने के बजाय, उपयोगकर्ता इसे एक ऐसे फॉर्म में दर्ज करेंगे, जो नेविगेट करने और पढ़ने में आसान हो।

Microsoft 365 में एक्सेस डेटाबेस बनानाअपने एक्सेस डेटाबेस के लिए डेटा इनपुट फॉर्म कैसे बनाएं

एक्सेस में क्वेरी

किसी क्वेरी के परिणाम तालिका के परिणामों से पूरी तरह मेल नहीं खाते हैं। इसके बजाय, उन्नत फ़िल्टरिंग और सॉर्टिंग नियमों का उपयोग करके एक या एक से अधिक तालिकाओं से एक क्वेरी खींची जाती है, जो एक रिपोर्ट या संरचित निर्यात फ़ाइल को फीड करने वाला तालिका जैसा परिणाम देता है।

एक्सेस में क्वेरी चलाने के तरीके के बारे में यहां क्या जानना है

पहुंच में रिपोर्ट

किसी क्वेरी या तालिका की सामग्री के परिणाम लेने के लिए एक रिपोर्ट का उपयोग करें और एक पठनीय संस्करण बनाएं जिसे आप आसानी से प्रिंट कर सकते हैं या स्क्रीन पर साझा कर सकते हैं। रिपोर्ट सभी या तालिका की सामग्री के हिस्से को सारांशित करती है।

माइक्रोसॉफ्ट एक्सेस रिपोर्ट के साथ शुरुआत करना

एक्सेस में विशेष डेटा स्रोत

Microsoft Access एक फ्रंट-एंड रिपोर्टिंग टूल है जो परीक्षण फ़ाइलों, एक्सेल स्प्रेडशीट, SQL या Azure डेटाबेस, Microsoft आउटलुक, या सूचना के दर्जनों अन्य स्रोतों से डेटा खींचता है। लिंक की गई तालिकाओं या आयातित डेटा स्रोतों को आयात करके, आप एक्सेस को क्वेरी टूल और रिपोर्टिंग एजेंट के रूप में उपयोग करने के लिए स्वतंत्र हैं। एक्सेस अन्य डेटाबेस और Microsoft SharePoint प्लेटफ़ॉर्म पर रिपोर्ट और डेटा प्रकाशित करने का भी समर्थन करता है।

पहुंच में आउटपुट स्वरूप

अधिकांश भाग के लिए, एक्सेस डेटाबेस के भीतर जानकारी उसके भीतर रहती है। हालांकि, क्वेरी और रिपोर्ट एक्सेल, प्लेन टेक्स्ट, एक्सएमएल, पीडीएफ, या एक्सपीएस फॉर्मेट में डेटाबेस से साफ-सुथरी एक्सपोर्ट होती हैं। इसके अलावा, एक्सेस माइक्रोसॉफ्ट आउटलुक और माइक्रोसॉफ्ट वर्ड वितरण सूचियों को फीड करता है।


  1. माइक्रोसॉफ्ट एक्सेस में टेबल संबंध कैसे बनाएं, संपादित करें और हटाएं? माइक्रोसॉफ्ट एक्सेस में टेबल संबंध कैसे बनाएं, संपादित करें और हटाएं?

    माइक्रोसॉफ्ट एक्सेस . में , एक रिश्ते डेटा को एक टेबल से दूसरी टेबल में मर्ज या लिंक करने में आपकी मदद करता है। संबंध उपयोगकर्ता को प्रश्न, बनाने की अनुमति देते हैं फ़ॉर्म , और रिपोर्ट . जब डेटाबेस में प्रत्येक विषय के लिए तालिकाएँ बनाई जाती हैं, तो आपको सामान्य फ़ील्ड को संबंधित तालिका में रखना चाह

  1. विंडोज 10 में माइक्रोसॉफ्ट ऑफिस या ऑफिस 365 को अनइंस्टॉल कैसे करें विंडोज 10 में माइक्रोसॉफ्ट ऑफिस या ऑफिस 365 को अनइंस्टॉल कैसे करें

    यह पोस्ट आपके विंडोज़ 10/8/7 कंप्यूटर से Office 365 या Microsoft Office 2019/2016/2013/2010/2007/2003 को पूरी तरह से अनइंस्टॉल करने के कई तरीके प्रदान करती है। यदि आप कार्यालय की स्थापना रद्द . नहीं कर सकते हैं विंडोज सिस्टम पर कंट्रोल पैनल या सेटिंग्स का उपयोग करके, तो यह पोस्ट आपकी मदद करने के लि

  1. Microsoft SQL सर्वर में डेटाबेस के साथ बुनियादी संचालन Microsoft SQL सर्वर में डेटाबेस के साथ बुनियादी संचालन

    सभी को नमस्कार, पिछली पोस्ट में, मैंने एसएसएमएस (एसक्यूएल सर्वर मैनेजमेंट स्टूडियो) के माध्यम से आपके साथ एसक्यूएल सर्वर से कनेक्शन स्थापित और स्थापित किया है। इस अगले लेख में, मैं SQL सर्वर प्रबंधन स्टूडियो इंटरफ़ेस टूल के माध्यम से SQL सर्वर में डेटाबेस के साथ सबसे बुनियादी संचालन के बारे में अधि