वासमेडिक या Windows Update चिकित्सा सेवा एक विंडोज अपडेट घटक है जो कि विंडोज अपडेट की मरम्मत के उद्देश्य से पृष्ठभूमि में चलाया जाता है, इसे क्षतिग्रस्त या दूषित होना चाहिए। यह सेवा हाल ही में विंडोज 10 में पेश की गई थी ताकि आप बिना किसी समस्या के विंडोज अपडेट चला सकें। विंडोज अपडेट में आमतौर पर बग फिक्स, सुरक्षा पैच आदि शामिल होते हैं, जिसके कारण वे सिस्टम का एक अनिवार्य हिस्सा बन जाते हैं और यदि आप कुछ समय के लिए अपने सिस्टम को अपडेट नहीं करते हैं, तो आप कई सुरक्षा खामियों की चपेट में आ सकते हैं। कुछ तृतीय-पक्ष एंटीवायरस सॉफ़्टवेयर द्वारा WaasMedic.exe फ़ाइल को खतरे या वायरस के रूप में पहचाना जा सकता है, इस स्थिति में आपको इसे अपवाद के रूप में जोड़ना चाहिए। हालांकि, इस प्रक्रिया को आमतौर पर मैलवेयर क्रिएटर्स द्वारा एक भेष के रूप में लक्षित किया जाता है, इसलिए इस पर ध्यान देना सुनिश्चित करें।
चूंकि यह विंडोज अपडेट का एक अंतर्निहित घटक है, आप वास्तव में इसे सिस्टम से नहीं हटा सकते हैं, हालांकि, इसे अक्षम या प्रतिस्थापित किया जा सकता है। आप अधिकांश विंडोज़ सेवाओं को 'सेवाओं' से अक्षम कर सकते हैं, यद्यपि, कुछ ऐसी सेवाएँ हैं जो आपको 'पहुँच से वंचित के साथ संकेत देंगी। संवाद बॉक्स क्या आपको उन्हें अक्षम करने का प्रयास करना चाहिए। इसमें वासमेडिक शामिल है।
वासमेडिक को कैसे निष्क्रिय करें?
हालाँकि यह वास्तव में Microsoft द्वारा अनुशंसित नहीं है यदि आप नियमित रूप से अपने विंडोज को अपडेट करते हैं, यदि आप नहीं करते हैं, तो खोने के लिए बहुत कुछ नहीं है। WaasMedic सेवा को अक्षम करने के लिए, आप सामान्य पद्धति का उपयोग नहीं कर सकते और इसे Windows सेवा प्रबंधक से अक्षम कर सकते हैं चूंकि यह एक 'एक्सेस अस्वीकृत' संवाद बॉक्स पॉप अप करेगा, हालांकि, आप Windows Update Blocker नामक तृतीय-पक्ष सॉफ़्टवेयर का उपयोग करके इसे अक्षम कर सकते हैं . इस टूल की मदद से आप बस एक क्लिक से किसी भी विंडोज सर्विस को आसानी से डिसेबल कर सकते हैं। यूजर इंटरफेस काफी सीधा और उपयोग में आसान है। एक बार जब आप टूल डाउनलोड कर लेते हैं, तो उसे निकालें और आपको तीन फाइलें मिलेंगी; एक रीड मी टेक्स्ट दस्तावेज़, एक .exe फ़ाइल जो एप्लिकेशन और एक Wub.ini फ़ाइल है। आप टूल को यहां से डाउनलोड कर सकते हैं ।
वासमेडिक को निष्क्रिय करने का तरीका जानने के लिए चरणों का पालन करें:-
- सबसे पहले, Windows Update Blocker खोलें .

- मेनू पर क्लिक करें और 'Windows सेवाएं . चुनें ' सूची से।
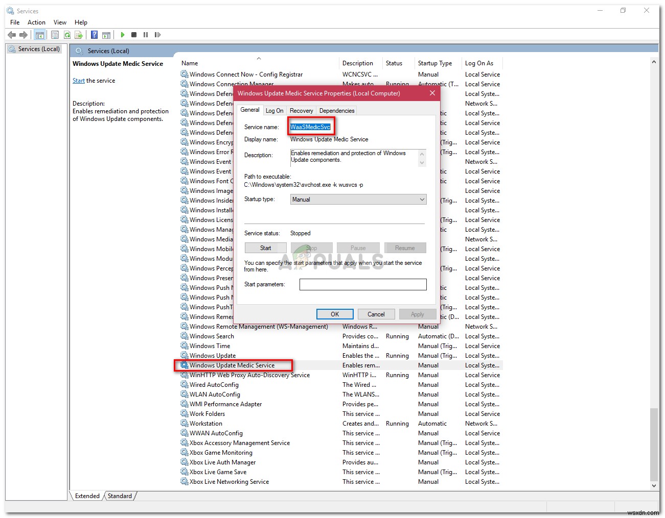
- विंडोज सर्विसेज विंडो लोड होने के बाद, 'विंडोज अपडेट मेडिक सर्विस देखें '.
- इस पर डबल-क्लिक करें और 'सेवा का नाम . को कॉपी करें '।

- Windows Update Blocker निर्देशिका में जाएं, और ini . खोलें नोटपैड में फ़ाइल करें।
- ‘dosvc=2,4 . के तहत ', सेवा का नाम चिपकाएँ और '=3,4 . डालें ' इसके सामने।

- अब, विंडोज अपडेट ब्लॉकर विंडो खोलें और 'लागू करें . दबाएं '.
- यदि आप सेवा को बाद में सड़क पर सक्षम करना चाहते हैं, तो बस Windows अद्यतन अवरोधक खोलें, 'सेवा सक्षम करें चुनें। ' और लागू करें दबाएं।
waasMedic संबंधित त्रुटियों को कैसे ठीक करें??
चूंकि यह केवल एक पृष्ठभूमि सेवा है जिसका कार्य विंडोज अपडेट की मरम्मत करना है, इससे जुड़ी कई त्रुटियां नहीं हैं। हालांकि, सबसे सामान्य और ज्ञात waasmedic.exe क्रैश आदि होंगे जिन्हें बहुत आसानी से हल किया जा सकता है।
WaasMedic त्रुटियों का क्या कारण है?
खैर, ये त्रुटियां आमतौर पर निम्न कारणों से होती हैं:–
- जंक फ़ाइलें . यदि आपके सिस्टम फ़ाइलों में जंक फ़ाइलें हैं, तो वे प्रक्रिया में हस्तक्षेप कर सकती हैं और परिणामस्वरूप, यह क्रैश हो जाती है।
- वायरस या मैलवेयर . यदि आपका सिस्टम वायरस या मैलवेयर से प्रभावित हुआ है, तो वे सेवा फ़ाइलों को दूषित कर सकते हैं जिसके कारण यह क्रैश हो जाता है।
इस त्रुटि को निम्नलिखित समाधानों द्वारा हल किया जा सकता है:-
समाधान 1:डिस्क क्लीनअप का उपयोग करना
अपने सिस्टम पर संग्रहीत जंक या अस्थायी फ़ाइलों को हटाने के साथ शुरू करने के लिए, जो सेवा को क्रैश कर सकता है, आपको विंडोज की अंतर्निहित उपयोगिता डिस्क क्लीनअप का उपयोग करना चाहिए। यह आपकी ड्राइव को अवांछित फ़ाइलों के लिए स्कैन करेगा और उन्हें हटा देगा। डिस्क क्लीनअप चलाने के लिए, निम्न कार्य करें:
- स्टार्ट मेन्यू में जाएं, डिस्क क्लीनअप टाइप करें और इसे खोलो।
- अपना सिस्टम वॉल्यूम चुनें ।
- 'सिस्टम फ़ाइलें साफ करें' क्लिक करें '.
- 'अस्थायी फ़ाइलें की जांच करना सुनिश्चित करें ' सूची में बॉक्स।

- इसके पूरा होने की प्रतीक्षा करें।
समाधान 2:विंडोज़ को कॉन्फ़िगर करना
अंत में, यदि आपका सिस्टम वायरस या मैलवेयर से प्रभावित हुआ है, तो यह क्रैश का कारण हो सकता है। इसलिए, ऐसे मामले में, आपको सेवा के लिए डीईपी चालू करना होगा। यह कैसे करना है:
- डेस्कटॉप पर जाएं और गुणों पर राइट-क्लिक करें ।
- बाईं ओर, उन्नत सिस्टम सेटिंग click क्लिक करें ।
- सेटिंग क्लिक करें प्रदर्शन . के अंतर्गत ।
- ‘डेटा निष्पादन रोकथाम पर स्विच करें ' टैब।
- क्लिक करें 'डीईपी चालू करें.. ' और फिर जोड़ें . दबाएं .

- सूची से, waasmedic.exe का पता लगाएं और चुनें ।
- खोलें दबाएं।